FEATURE: Fast entity type identification
FEATURE: Fast entity type identification
Goal: Technical
Developer: Murilo H. Torquato
Feature Ticket: IDEMPIERE-3989
TOC
Description
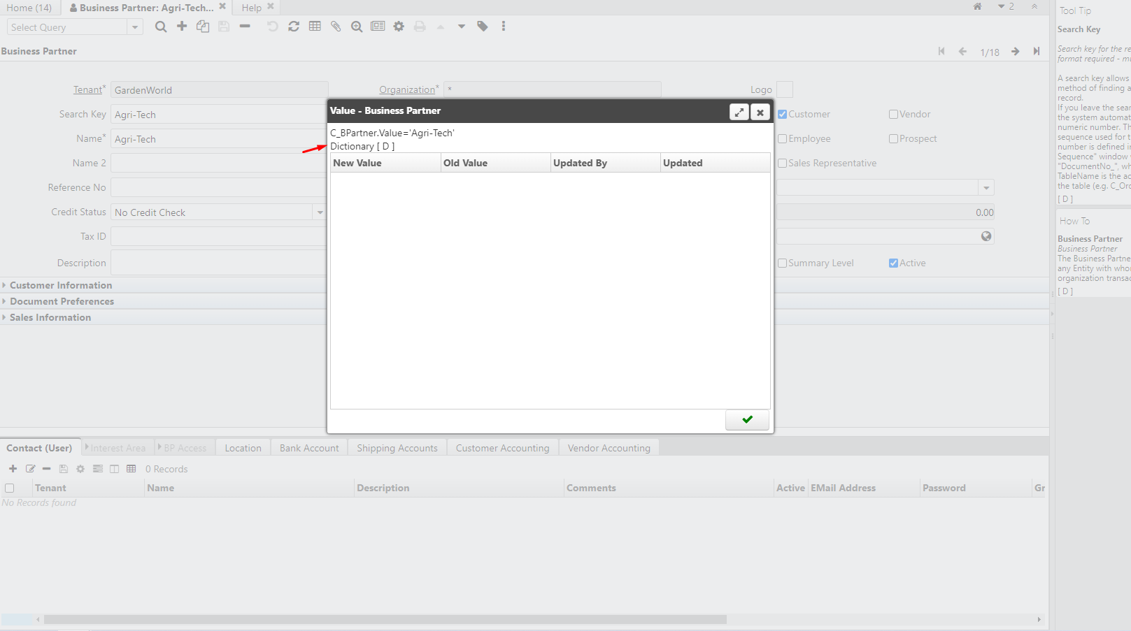
- With the growing number of plugins and extensions for the iDempiere platform is important to create a fast way to identify the entity type for each dictionary entry (window, tab, field, process, parameter, etc..).
- This can help support and implementors on troubleshooting and bug triage.
How to Enable
Entity type identification can be activated in the User preference window by checking the 'Show Technical Information on Help' flag

How it Works
Once activated, you can check the entity type of the selected field in Tool Tip and the entity type of the open window in How to. The entity type of the tab and its fields will also be displayed in the help window.

You can see the entity type of a field in the changelog as its current value as well

Source: Wiki